انتقل إلى المحتوى الرئيسي

إدارة مساحات العمل

بعد حفظ مساحة عمل أو أكثر للتقرير، يمكنك إدارة المساحة بإعادة تسميتها، حذفها، بالإضافة لإمكانية تصديرها ومشاركتها.

للوصول إلى نافذة إدارة مساحات العمل، اضغط على تبويب "ملف" في الشريط الرئيسي لنافذة معاينة التقرير، ومن تبويب "مساحات العمل"، اضغط على "إدارة مساحات العمل"، فتنبثق النافذة التالية:

إدارة مساحات العمل

تحتوي النافذة على قائمة بمساحات العمل المحفوظة، بالإضافة للأدوات التي يمكنك استخدامها لإدارة مساحات العمل.

تتفعّل الأدوات في نافذة إدارة مساحات العمل بعد تحديد مساحة عمل من القائمة.

إدارة مساحات العمل

وبعد تفعيل الأدوات، يمكنك التحكم بمساحات العمل كما يلي:

إعادة تسمية مساحة عمل

لتعديل اسم مساحة العمل، اضغط على "إعادة تسمية"، فتنبثق نافذة يمكنك من خلالها تحرير الاسم الجديد للمساحة، ثم الضغط على زر "موافق"، حتى يتعدّل بشكل مباشر.

إدارة مساحات العمل

حذف مساحة عمل

لحذف مساحة عمل محفوظة مسبقاً، حدّد المساحة المطلوب حذفها، ثم اضغط على زر "حذف"، فتنبثق نافذة تحذيرية للتأكد من أنك تريد حذف المساحة.

اضغط على زر "حذف" من النافذة لإتمام العملية، أو "إلغاء الأمر" للتراجع عن عملية الحذف.

تصدير مساحة عمل

يمكنك تصدير مساحة العمل إلى جهار الحاسب، باستخدام زر "تصدير"، فتنبثق نافذة تتيح لك اختيار الموقع الذي سيتم التصدير إليه.

اختر المكان المطلوب، ثم اضغط على زر "حفظ" من النافذة.

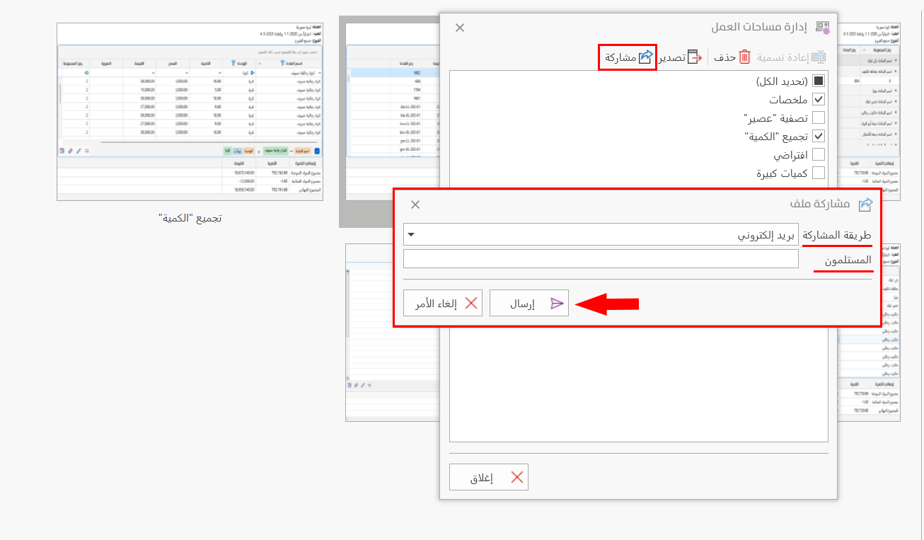
مشاركة مساحة عمل

يوفر لك البرنامج أكثر من طريقة لمشاركة مساحة العمل، فبعد تحديد مساحة العمل المراد مشاركتها، اضغط على زر "مشاركة"، لتحديد الطريقة والمستلم من النافذة التالية:

إدارة مساحات العمل

يمكنك مشاركة مساحات العمل بالطرق التالية:

  • بريد إلكتروني

  • رسالة قصيرة

  • WhatsApp

بعد تحديد الطريقة، أدخل المستلم ضمن حقل "المستلمون".

أدخل البريد الإلكتروني للمستلم إذا كانت طريقة المشاركة "بريد إلكتروني".

أدخل رقم المستلم إذا كانت طريقة المشاركة "رسالة قصيرة، أو WhatsApp".

اضغط على زر "إرسال" من النافذة لإتمام عملية مشاركة مساحة العمل، أو زر "إلغاء الأمر" للتراجع عن الإرسال.

لربط البريد الإلكتروني أو الرقم بالبرنامج، اتجه إلى نافذة خيارات البرنامج- تبويب ربط- إعدادات المشاركة.

ملاحظة

يمكنك حذف، أو إعادة تسمية مساحة العمل بالضغط على المساحة المطلوبة بزر الماوس الأيمن، واختيار الإجراء المطلوب من القائمة (إعادة تسمية، حفظ).