تصدير التقرير بصيغة XLSX
عند اختيارك وسيلة تصدير التقرير "XLSX"، تظهر النافذة التالية:

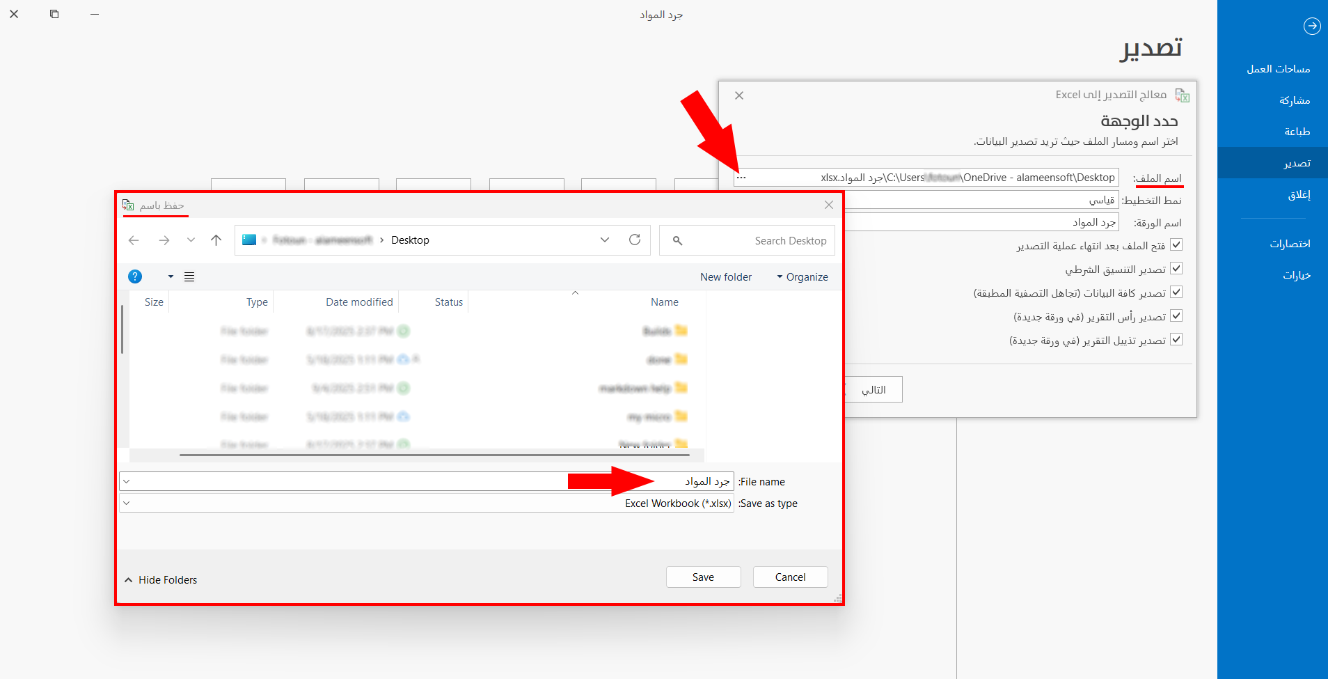
تحديد وجهة تصدير التقرير بصيغة XLSX
اختر اسم ومسار ملف التقرير الذي تريد تصديره، وفعّل ما تريده من الخيارات المتاحة في نافذة "معالج التصدير إلى Excel".
تتكون النافذة مما يلي:
اسم الملف
يقترح البرنامج افتراضيّاً اسماً ومساراً لملف التقرير الذي تريد تصديره، يمكنك إعادة التسمية بالضغط ضمن الحقل وتحرير الاسم الجديد.
يمكنك أيضاً اختيار مسار للملف بالضغط على النقاط الثلاث الموجودة في حقل اسم الملف، فتنبثق نافذة "حفظ باسم" لتعيين المسار الجديد.

خيارات تصدير التقرير بصيغة XLSX
تختلف الخيارات المتوفرة في النافذة باختلاف التقرير، ومنها:
نمط التخطيط: قياسي، جدول.
اسم الورقة: يكون اسم الورقة افتراضياً باسم التقرير، يمكنك تعديله.
فتح الملف بعد انتهاء عملية التصدير.
تكرار البيانات الرئيسية.
تجميع البيانات الرئيسية.
تصدير كل قلم رئيسي على ورقة منفصلة.
تصدير التنسيق الشرطي.
تصدير كافة البيانات (تجاهل التصفية المطبقة).
تصدير رأس التقرير (في ورقة جديدة).
وبعد الانتهاء من تحديد وجهة الملف وخيارات التصدير، اضغط على زر "التالي" للاستمرار، فتظهر قائمة حقول التقرير، لتحديد الحقول المراد تصديرها.

يُحدّد البرنامج افتراضياً جميع الحقول المحددة في "قائمة الحقول" ضمن نافذة معاينة التقرير نفسه، فتظهر إشارة √ ضمن خانة التحديد المجاورة لهذه الحقول، يمكنك التعديل عليها لاختيار الحقول المطلوبة.
يظهر ضمن النافذة أيضاً خيار عرض مختصر، للتحكم بظهور الحقول المتكررة ضمن التقارير التقاطعية.

اضغط على زر "التالي" للمتابعة في عملية مشاركة التقرير، أو استخدم زر "السابق" للعودة إلى نافذة تحديد الخيارات.
بالضغط على زر "التالي" ينتقل إلى نافذة تؤكد جاهزية التقرير للتصدير، وهي كما في الصورة التالية:

للمتابعة اضغط على "ابدأ" فتلاحظ تغيّر محتوى النافذة السابقة لتؤكد نجاح عملية التصدير، لتصبح كما يلي:

يظهر بشكل مباشر ملف Excel بالتقرير الذي قمت بتصديره إذا فعّلت خيار "فتح الملف بعد انتهاء عملية التصدير" في نافذة "معالج التصدير إلى Excel".